ENROLLMENT APP :: ONLINE ENROLLMENT PROJECT

CLICK IMAGES TO VIEW LARGER

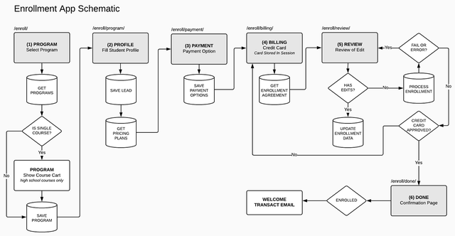
ENROLLMENT APP SCHEMATIC

ENROLLMENT APP :: STEP 1 & 2 WIREFRAMES

ENROLLMENT APP :: STEP 3 & 4 WIREFRAMES

ENROLLMENT APP :: STEP 5 & DONE WIREFRAMES

Ashworth Enrollment App

Enrollment App designed to be used on four school Websites with unique rules for each. Schools include Ashworth College, James Madison High School, Madison School of Healthcare and PCDI Canada.